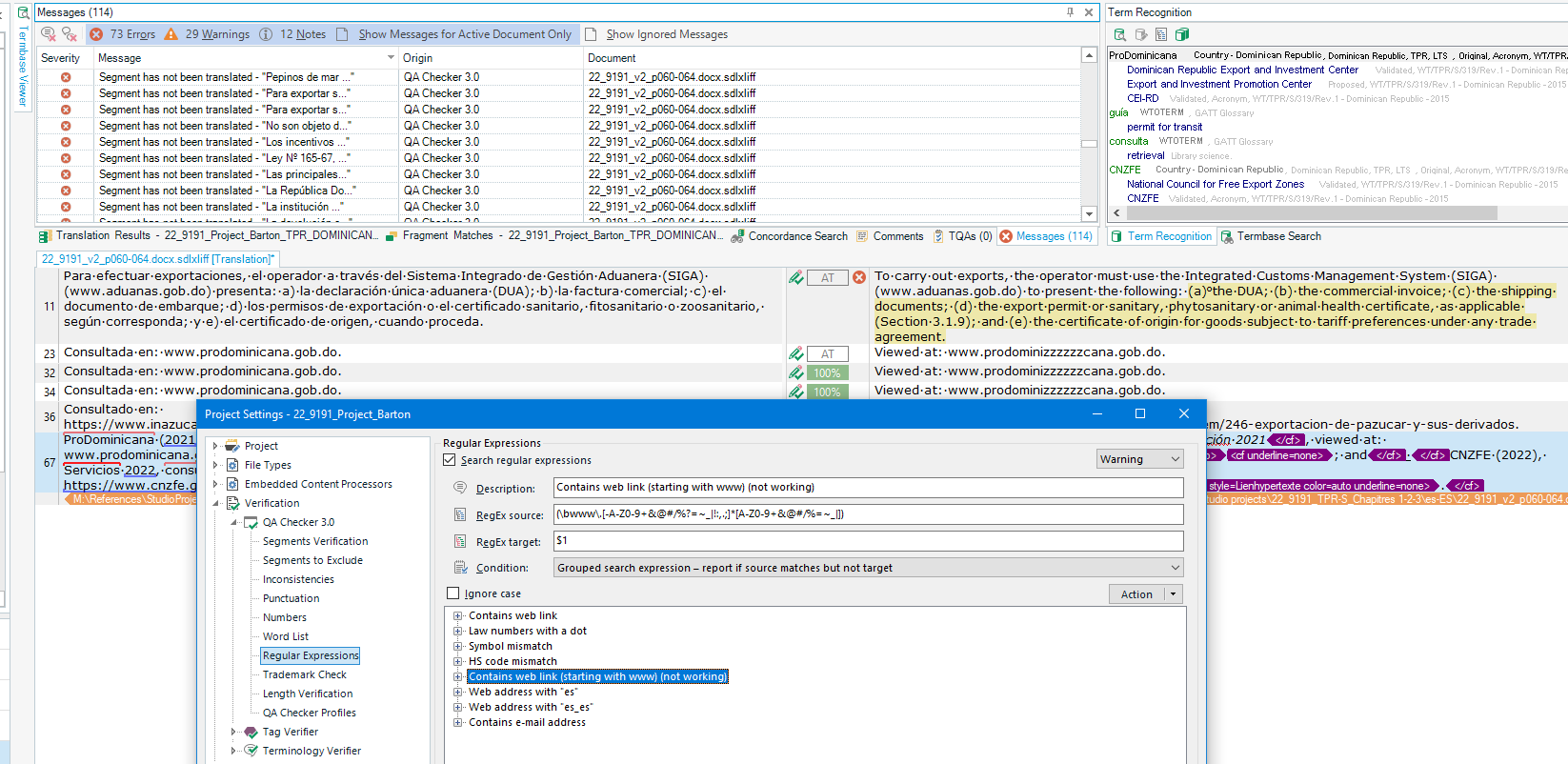
I've tried setting up a check to flag URL mismatches. I've done one for URLs starting with http(s) and one for URLs starting with www.
Here's the one for www. If I search for this string using the Find box, it finds the URLs, so I'm not sure why the verifier check isn't working. It should be flagging rows 23, 32 and 34 in the screenshot, but it isn't. What am I doing wrong?

Generated Image Alt-Text
[edited by: Trados AI at 4:45 AM (GMT 0) on 5 Mar 2024]

Translate