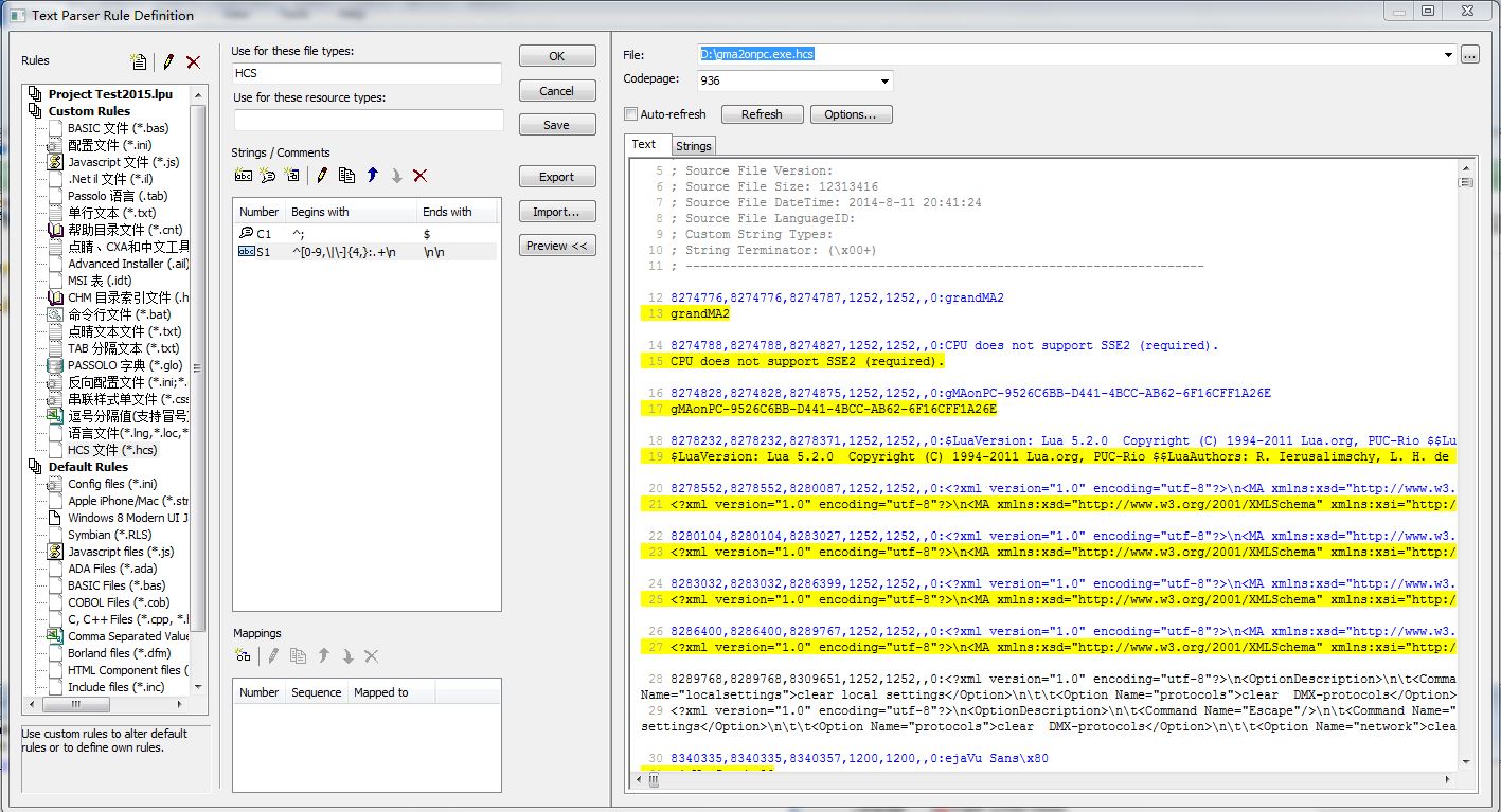
I have an error while parsing the following text file and can not parsing all its contents. This is a BUG? Please help me.
Files:
jp.wanfutrade.com/.../ErrorInTextParser.rar
Generated Image Alt-Text
[edited by: RWS Community AI at 3:06 PM (GMT 0) on 14 Nov 2024]

Translate