Inconsistent translations: how to find the strings affected

Hi, 

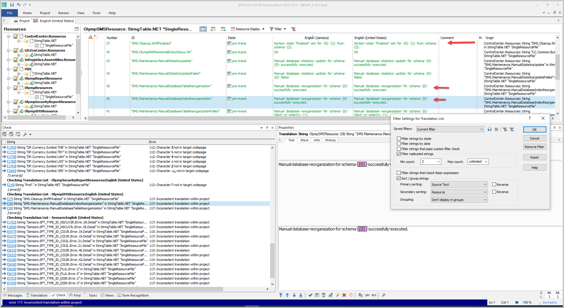
After the Check All Strings review, a series of strings appear marked with error 115: Inconsistent translation.

How can I find the other strings that the system uses to yield this error?

I have tried searching for the string content (Ctrl F), but I cannot find any other strings with the same source content. So, I wonder: inconsistent with regards to what and where are the affected strings?

What a riddle! Maybe you can help me solving it :-)

Thanks a lot in advance, 

Rocío



-
[edited by: Rocio Dr. Bernabe Caro at 1:23 PM (GMT 0) on 23 Feb 2023]
emoji
Parents Reply Children
No Data