Possolo version is Passolo Professional Edition 2016 Version: 16.0.412.0
I have a .Net Application containing some WPF XAML files, and building with Visual Studio 2017. When I try to use Passolo to translate it, it will always display below exceptions one by one when try to render .Net WPF baml files by double-clicking baml files. Please see details in the below images:



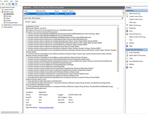
When double clicking 4rd time, it will display the baml Window normally, but then Passolo will crash soon, and there will be a crash log in the Windows's Event Viewer,

I have created a simple .Net WPF project which only contains a simple Window, that also contains the above Passolo issues, please see details in the attached file (WpfAppPassolo.zip)
Does anybody can help fix it or has a workaround for it.
Thanks.
Generated Image Alt-Text
[edited by: RWS Community AI at 3:12 PM (GMT 0) on 14 Nov 2024]

Translate
