First segment not translated with MT plugin in pre-translation

We have an issue with our machine translation plugin that we're currently experiencing in Studio 2015 SR2, and 2014 SP2.

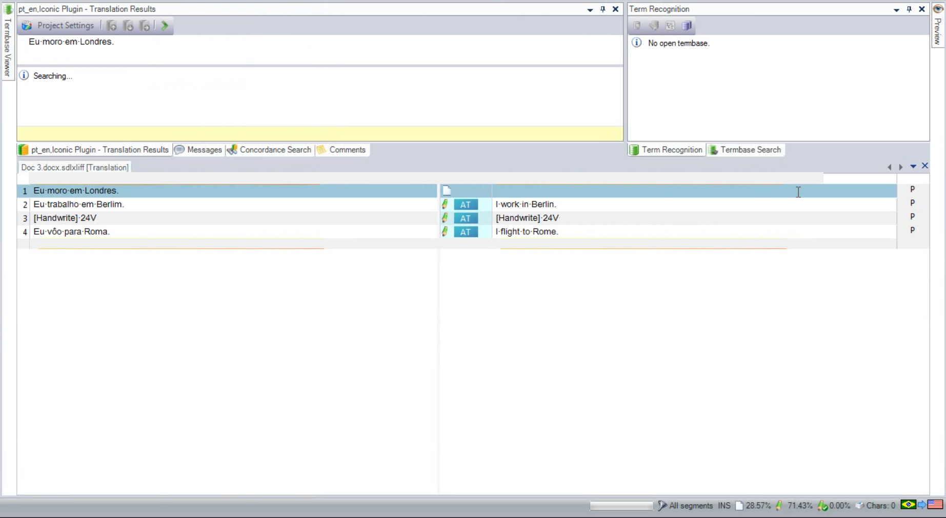
When we carry out pre-translation on a document with our machine translation plugin, the process appears to complete successfully. However, when we open the file, the first segment in the document is always untranslated. We can still translate it at this point on the fly, but would like the whole project to be processed in pretranslation.

Does anyone know why this happens? Are there any settings we shouldchange to avoid re-sending the first segments to the MT engine?